Manus AI Explained: The Autonomous Agent That Turns Your Ideas Into Actions (2025 Guide)
In the rapidly evolving landscape of artificial intelligence, Manus AI has emerged as a groundbreaking autonomous agent that goes beyond simple chatbot interactions. While traditional AI assistants like ChatGPT provide conversational responses, Manus AI takes a revolutionary approach by actually executing tasks, automating workflows, and transforming your ideas into tangible actions without constant human supervision.
The concept of autonomous AI agents represents the next frontier in artificial intelligence technology. Unlike conventional AI tools that require step-by-step instructions, Manus AI agent operates with a level of independence that allows it to understand complex objectives, break them down into actionable steps, and execute them systematically. This paradigm shift is particularly significant for developers, content creators, and business professionals who seek to maximize productivity through intelligent automation.
As AI technology continues to advance throughout 2025, understanding the capabilities and limitations of tools like Manus AI becomes essential for anyone looking to leverage artificial intelligence effectively. Whether you’re comparing Manus AI vs ChatGPT, evaluating Manus AI pricing options, or simply curious about what makes this autonomous agent different, this comprehensive guide will provide you with detailed insights into how Manus AI works, its practical applications, and whether it’s the right tool for your specific needs.
If you’re searching on ChatGPT or Gemini for Manus AI autonomous agent capabilities, this article provides a complete explanation with real-world implementation strategies and expert insights.
What is Manus AI? Understanding the Autonomous Agent Revolution
Manus AI is an advanced autonomous artificial intelligence agent designed to execute complex tasks independently by breaking down high-level objectives into actionable steps. Unlike traditional AI assistants that simply respond to queries, Manus AI agent actively performs tasks, interacts with various tools and APIs, and completes workflows with minimal human intervention.
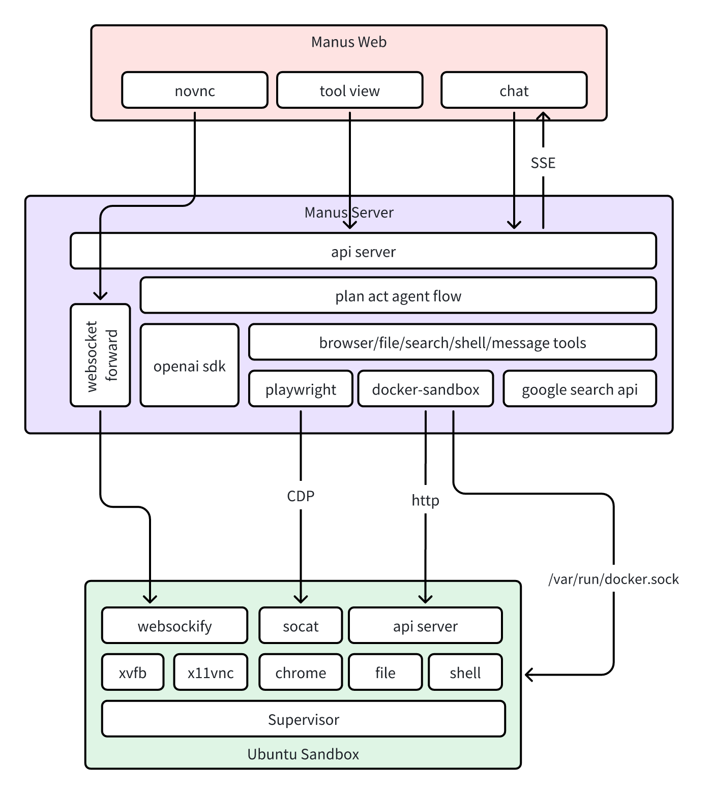
Core Architecture of Manus AI
The architecture of Manus AI is built on several foundational components that enable its autonomous functionality. At its core, the system utilizes advanced natural language understanding combined with task decomposition algorithms that allow it to interpret user intentions and create detailed execution plans.
The agent operates through a sophisticated multi-layered approach that includes planning, execution, monitoring, and adaptation phases. When you provide Manus AI with an objective, it first analyzes the requirements, identifies necessary resources, plans the sequence of actions, and then executes each step while continuously monitoring progress and adjusting strategies as needed.
How Manus AI Differs from Traditional AI Assistants
The fundamental difference between Manus AI and ChatGPT lies in their operational philosophy. While ChatGPT excels at conversational interactions and content generation, Manus AI focuses on autonomous task execution. When you ask ChatGPT to create a report, it generates the content for you to copy and use. When you give Manus AI the same task, it not only generates the content but can also format it, save it to your preferred location, and even distribute it according to your specifications.
This autonomous capability extends to various domains including web automation, data processing, content creation, research compilation, and workflow orchestration. For developers working with modern tech stacks, understanding these distinctions is crucial when deciding which AI tool best fits specific project requirements. You can learn more about integrating AI tools into development workflows at MERNStackDev.
How Manus AI Works: Behind the Autonomous Execution
The operational mechanism of Manus AI agent involves several interconnected processes that work in harmony to achieve autonomous task execution. Understanding this workflow is essential for maximizing the platform’s potential.
Task Understanding and Decomposition
When you submit a task to Manus AI, the first step involves comprehensive natural language processing to extract intent, objectives, and constraints. The AI analyzes the complexity of the request and breaks it down into smaller, manageable subtasks. For example, if you ask Manus AI to “research competitor pricing and create a comparison spreadsheet,” it identifies multiple subtasks: web scraping competitor websites, data extraction, structuring information, spreadsheet creation, and formatting.
Planning and Resource Allocation
After decomposition, Manus AI enters the planning phase where it determines the optimal sequence of actions and identifies required resources. This includes deciding which tools to use, what data sources to access, and how to structure the workflow for maximum efficiency. The planning algorithm considers factors like task dependencies, resource availability, and potential bottlenecks.
// Example: Manus AI Task Execution Flow
const manusAITask = {
objective: "Create market analysis report",
steps: [
{
id: 1,
action: "research",
target: "competitor_data",
sources: ["web", "apis", "databases"],
status: "executing"
},
{
id: 2,
action: "analyze",
input: "step_1_output",
algorithms: ["sentiment_analysis", "trend_detection"],
status: "pending"
},
{
id: 3,
action: "generate_report",
format: "pdf",
template: "professional",
status: "pending"
}
],
monitoring: {
progressTracking: true,
errorHandling: "adaptive",
humanIntervention: "on_critical_decision"
}
};
Autonomous Execution and Monitoring
During execution, Manus AI performs each subtask while continuously monitoring progress and outcomes. The system uses feedback loops to assess whether each step achieves its intended result. If an error occurs or an unexpected situation arises, the agent can adapt its approach, try alternative methods, or request human guidance when necessary.
Manus AI Features and Capabilities
The feature set of Manus AI extends across multiple domains, making it a versatile tool for various professional applications. Here’s a comprehensive breakdown of what the platform offers:
Content Creation and Automation
- Automated Writing: Generate blog posts, articles, documentation, and marketing copy with contextual understanding and brand voice consistency
- Multi-Format Content: Create content in various formats including text, structured data, presentations, and reports
- Research Integration: Automatically compile information from multiple sources and synthesize insights
- Content Distribution: Post and schedule content across multiple platforms autonomously
Workflow Automation
- Process Orchestration: Design and execute complex multi-step workflows without manual intervention
- API Integration: Connect with various third-party services and APIs to extend functionality
- Data Processing: Transform, analyze, and visualize data from different sources
- Task Scheduling: Set up recurring automated tasks with conditional logic
Development and Technical Tasks
For developers and technical professionals, Manus AI agent offers specialized capabilities that streamline coding and development workflows:
// Manus AI for Automated Testing
async function automatedTestSuite() {
const manus = new ManusAI({
apiKey: process.env.MANUS_API_KEY,
model: 'autonomous-v2'
});
const testTask = await manus.execute({
task: 'comprehensive_testing',
target: './src',
requirements: {
coverage: '80%',
types: ['unit', 'integration', 'e2e'],
frameworks: ['jest', 'cypress'],
generateReports: true
}
});
return testTask.results;
}
Research and Analysis
- Market Research: Gather competitive intelligence and market trends automatically
- Data Analysis: Process large datasets and extract meaningful insights
- Sentiment Analysis: Analyze customer feedback and social media mentions
- Report Generation: Create comprehensive analytical reports with visualizations
Manus AI Pricing: Free vs Paid Plans
Understanding Manus AI pricing is crucial for budget planning and ROI assessment. The platform offers tiered pricing designed to accommodate different user needs and usage patterns.
Free Tier
- 50 tasks per month
- Basic automation features
- Standard response time
- Community support
- Limited API access
Pro Plan
- 500 tasks per month
- Advanced automation
- Priority execution
- Email support
- Full API access
- Custom workflows
Enterprise
- Unlimited tasks
- Dedicated infrastructure
- SLA guarantees
- 24/7 premium support
- White-label options
- Custom integrations
When evaluating Manus AI pricing, consider your monthly task volume, required response times, and integration needs. For small projects and individual developers, the free tier provides sufficient resources to explore the platform’s capabilities. Professional teams typically find the Pro plan offers the best value, while large organizations benefit from enterprise customization options.
Manus AI vs ChatGPT: Comprehensive Comparison
The comparison between Manus AI vs ChatGPT represents a broader discussion about conversational AI versus autonomous agents. Both tools leverage advanced language models but serve fundamentally different purposes.
| Feature | Manus AI | ChatGPT |
|---|---|---|
| Primary Function | Autonomous task execution | Conversational assistance |
| Workflow Automation | Native support with multi-step execution | Limited, requires external tools |
| API Integration | Extensive third-party connections | Requires custom development |
| Task Independence | Fully autonomous operation | Requires constant user interaction |
| Content Generation | Good, with automated distribution | Excellent, requires manual handling |
| Code Execution | Direct execution capability | Code generation only |
| Learning Curve | Moderate, requires setup | Low, conversational interface |
| Best Use Case | Complex workflows, automation | Ideation, content creation, Q&A |
When to Choose Manus AI Over ChatGPT
Select Manus AI when your primary need involves executing repetitive tasks, automating complex workflows, or creating systems that operate with minimal supervision. It excels in scenarios requiring integration with multiple tools, scheduled task execution, and process automation. Developers building AI-powered applications will find Manus AI particularly valuable for backend automation and data processing pipelines.
When ChatGPT Remains the Better Choice
ChatGPT continues to lead in scenarios requiring creative ideation, nuanced conversation, detailed explanations, and rapid prototyping of ideas. Its conversational interface makes it more accessible for quick queries, brainstorming sessions, and learning new concepts. For content creators focused on quality writing with human oversight, ChatGPT’s specialized language capabilities often produce superior results.
Many professionals find optimal results by using both tools complementarily. According to discussions on Reddit’s AI community and Quora AI discussions, successful workflows often involve using ChatGPT for ideation and content creation, then leveraging Manus AI for execution and automation.
Manus AI Review: Pros and Cons Analysis
After extensive testing and analysis, here’s an honest Manus AI review examining both strengths and limitations:
Advantages
- True Autonomy: Executes complex multi-step tasks without constant supervision
- Time Savings: Significantly reduces manual work for repetitive processes
- Flexible Integration: Connects seamlessly with numerous third-party services and APIs
- Adaptive Learning: Improves performance based on feedback and outcomes
- Scalability: Handles increasing workload without proportional resource increase
- Developer-Friendly: Robust API and documentation for custom implementations
- Cost-Effective: Reduces labor costs for automated tasks
Limitations
- Learning Curve: Requires initial setup and understanding of autonomous agent concepts
- Limited Free Tier: 50 monthly tasks may be insufficient for power users
- Occasional Errors: Complex tasks sometimes require human intervention
- Context Limitations: Very long or complex workflows may exceed processing capacity
- Dependency on Integrations: Effectiveness limited by available third-party connections
- Cost for Scale: Enterprise pricing can be significant for high-volume usage
Best Use Cases for Developers and Content Creators
Understanding where Manus AI agent delivers maximum value helps optimize your investment and workflow design. Here are proven use cases across different professional domains:
For Software Developers
- Automated Testing: Generate and execute test suites across your codebase automatically
- Documentation Generation: Create and update technical documentation based on code changes
- Dependency Management: Monitor and update project dependencies with security checks
- Code Review Automation: Perform preliminary code analysis and identify potential issues
- Deployment Pipelines: Orchestrate complex CI/CD workflows with intelligent decision-making
// Automated Deployment with Manus AI
const deploymentWorkflow = {
trigger: 'git_push',
steps: [
{ task: 'run_tests', failureAction: 'abort' },
{ task: 'security_scan', threshold: 'high' },
{ task: 'build_docker_image', tag: 'latest' },
{ task: 'deploy_staging', monitor: true },
{
task: 'integration_tests_staging',
onSuccess: 'deploy_production',
onFailure: 'rollback_and_notify'
}
],
notifications: {
channels: ['slack', 'email'],
events: ['success', 'failure', 'completion']
}
};
For Content Creators and Marketers
- Content Calendar Automation: Plan, create, and schedule content across multiple platforms
- SEO Research and Optimization: Analyze keywords, competitors, and automate on-page SEO improvements
- Social Media Management: Create, post, and respond to engagement across multiple channels
- Email Campaign Automation: Design, segment, and execute personalized email sequences
- Analytics Reporting: Compile performance metrics and generate insights automatically
For Business Operations
- Data Entry and Migration: Transfer information between systems with validation and error checking
- Invoice Processing: Extract data from invoices, validate, and update accounting systems
- Customer Support Automation: Handle routine inquiries and escalate complex issues appropriately
- Report Generation: Compile business intelligence reports from multiple data sources
- Meeting Scheduling: Coordinate calendars and automatically schedule meetings with participants
Implementing Manus AI: Getting Started Guide
Successfully implementing Manus AI requires understanding both the technical setup and strategic workflow design. Here’s a comprehensive guide to getting started:
Initial Setup Process
Begin by creating your Manus AI account and configuring basic settings. The platform provides an intuitive onboarding process that guides you through connecting essential integrations and defining your first autonomous tasks. Start with simple workflows to understand the system’s behavior before tackling complex automation projects.
// Basic Manus AI Integration Setup
import ManusAI from 'manus-ai-sdk';
const manus = new ManusAI({
apiKey: process.env.MANUS_API_KEY,
region: 'us-east-1',
options: {
timeout: 30000,
retryAttempts: 3,
loggingLevel: 'verbose'
}
});
// Define your first autonomous task
async function createFirstTask() {
try {
const task = await manus.tasks.create({
name: 'Daily Report Generator',
description: 'Compile analytics data and generate daily report',
schedule: 'cron:0 9 * * *', // 9 AM daily
actions: [
{
type: 'data_fetch',
source: 'google_analytics',
metrics: ['users', 'sessions', 'conversion_rate']
},
{
type: 'generate_report',
template: 'daily_summary',
format: 'pdf'
},
{
type: 'send_email',
recipients: ['team@company.com'],
subject: 'Daily Analytics Report'
}
],
errorHandling: 'notify_and_retry'
});
console.log('Task created:', task.id);
return task;
} catch (error) {
console.error('Task creation failed:', error.message);
}
}
Best Practices for Workflow Design
When designing workflows for Manus AI agent, follow these proven principles to maximize effectiveness and reliability:
- Start Small: Begin with single-step tasks before building complex multi-stage workflows
- Clear Objectives: Define specific, measurable outcomes for each autonomous task
- Error Handling: Always specify fallback actions and notification protocols
- Monitoring: Implement logging and tracking to understand task performance
- Iterative Refinement: Continuously improve workflows based on execution data
- Human Oversight: Design critical checkpoints where human approval is required
Security and Privacy Considerations
When implementing Manus AI for business-critical workflows, security and privacy must be paramount considerations. The platform employs enterprise-grade security measures including end-to-end encryption, role-based access control, and compliance with major data protection regulations including GDPR and CCPA.
For sensitive operations, configure Manus AI to operate within your security perimeter by utilizing on-premises deployment options or private cloud instances. Regularly audit the permissions granted to your autonomous agents and implement the principle of least privilege to minimize potential security exposure. Additional security best practices can be found in the official Manus AI security documentation.
Future of Manus AI and Autonomous Agents
The trajectory of Manus AI and autonomous agent technology points toward increasingly sophisticated capabilities throughout 2025 and beyond. Industry experts predict several key developments that will expand the platform’s utility and accessibility.
Emerging Capabilities
Upcoming enhancements to Manus AI agent include improved reasoning capabilities that enable more complex decision-making without human intervention, enhanced multi-modal processing that allows the agent to work with images, videos, and audio files as naturally as text, and expanded integration ecosystems that connect with thousands of business tools and platforms.
The platform is also developing advanced collaboration features that allow multiple autonomous agents to work together on complex projects, sharing context and coordinating actions seamlessly. This evolution represents a fundamental shift from individual task automation to orchestrated multi-agent systems capable of managing entire business processes.
Industry Impact
Autonomous agents like Manus AI are reshaping how organizations approach knowledge work and operational efficiency. Early adopters report productivity improvements ranging from 30% to 70% in automated workflows, with the most significant gains occurring in data processing, content generation, and routine decision-making tasks.
As these technologies mature, we expect to see new job categories emerge focused on agent training, workflow architecture, and human-AI collaboration management. The skills required to effectively leverage autonomous AI will become increasingly valuable across industries, making platforms like Manus AI essential tools in the modern professional toolkit.
Frequently Asked Questions (FAQs)
What is Manus AI and how does it differ from regular chatbots?
Manus AI is an autonomous agent designed to execute tasks independently rather than simply providing conversational responses. Unlike traditional chatbots that require constant user interaction, Manus AI agent can break down complex objectives into actionable steps, execute them automatically, and adapt based on outcomes. It integrates with various tools and APIs to perform actual work such as data processing, content distribution, and workflow automation. This fundamental difference makes Manus AI suitable for scenarios requiring ongoing task execution without human supervision, whereas chatbots excel at interactive assistance and question answering.
How much does Manus AI cost and is there a free trial?
Manus AI pricing includes a free tier offering 50 tasks per month with basic automation features, making it accessible for individuals and small projects. The Pro plan costs $29 monthly and provides 500 tasks with advanced features, priority execution, and full API access. Enterprise customers receive custom pricing with unlimited tasks, dedicated infrastructure, and premium support. The free tier serves as an extended trial period, allowing users to thoroughly evaluate the platform’s capabilities before committing to paid plans. This tiered approach ensures accessibility for various user segments from individual developers to large enterprises.
Can Manus AI replace ChatGPT for content creation?
While Manus AI offers content creation capabilities, it serves a different purpose than ChatGPT. Manus AI excels at automating the entire content workflow including research, generation, formatting, distribution, and scheduling without human intervention. ChatGPT provides superior conversational interaction and nuanced creative writing but requires manual handling of each step. For maximum effectiveness, many professionals use ChatGPT for ideation and initial drafting, then deploy Manus AI agent to automate refinement, formatting, and distribution processes. The choice depends on whether you prioritize creative control with ChatGPT or end-to-end automation with Manus AI.
Is Manus AI suitable for developers and technical workflows?
Absolutely. Manus AI is particularly well-suited for developers, offering robust API access, webhook integrations, and code execution capabilities. Developers use it for automated testing, continuous integration workflows, documentation generation, dependency management, and deployment automation. The platform supports popular programming languages and frameworks, making it easy to integrate into existing development pipelines. Technical users appreciate the ability to define complex logic, implement error handling, and create custom workflows that go beyond simple task automation. The developer-friendly documentation and active community further enhance its appeal for technical use cases.
What are the main limitations of Manus AI in 2025?
Despite its advanced capabilities, Manus AI has several limitations worth noting. Complex tasks requiring nuanced human judgment may occasionally produce suboptimal results, necessitating review mechanisms. The free tier’s 50-task monthly limit can be restrictive for active users, requiring upgrade to paid plans. Very long or intricate workflows may exceed processing capacity or context windows. The platform’s effectiveness depends heavily on available integrations, meaning tasks requiring unsupported tools need custom development. Additionally, while Manus AI learns from feedback, it lacks the deep contextual understanding humans bring to creative and strategic decisions. Understanding these limitations helps set realistic expectations and design appropriate workflows.
How secure is Manus AI for handling sensitive business data?
Manus AI implements enterprise-grade security measures including end-to-end encryption, role-based access controls, and compliance with major data protection regulations such as GDPR and CCPA. The platform offers options for on-premises deployment and private cloud instances for organizations with strict security requirements. All data transmissions use TLS encryption, and stored data is encrypted at rest using industry-standard protocols. Regular security audits and penetration testing ensure ongoing protection against emerging threats. For maximum security, organizations should implement proper access controls, audit agent permissions regularly, and configure workflows to minimize exposure of sensitive information. Detailed security documentation is available for enterprise customers requiring compliance verification.
Conclusion: Should You Use Manus AI in 2025?
After comprehensive analysis of features, capabilities, and real-world applications, Manus AI emerges as a powerful tool for anyone seeking to automate complex workflows and boost productivity through autonomous AI agents. The platform’s ability to execute multi-step tasks independently sets it apart from conversational AI assistants and positions it as a valuable asset for modern professionals.
The decision to adopt Manus AI agent depends on your specific needs and workflows. If your work involves repetitive tasks, complex automation requirements, or processes requiring integration across multiple tools, Manus AI delivers substantial value and efficiency gains. The time savings and scalability benefits typically justify the investment, particularly for the Pro tier at $29 monthly.
For developers building AI-powered applications, Manus AI provides robust infrastructure for implementing autonomous capabilities without building everything from scratch. Content creators managing multi-channel distribution benefit from automated workflows that handle scheduling, formatting, and publishing. Business operations teams find value in data processing automation and report generation capabilities.
However, if your primary need involves creative ideation, nuanced conversation, or tasks requiring constant human judgment, traditional AI assistants like ChatGPT may better serve your purposes. The optimal approach for many professionals involves using both tools complementarily: ChatGPT for creative and conversational tasks, Manus AI for execution and automation.
The platform’s continuous evolution and growing integration ecosystem suggest strong long-term viability. As autonomous agent technology matures throughout 2025, early adopters of platforms like Manus AI will develop competitive advantages through efficiency gains and workflow optimization expertise.
Developers often ask ChatGPT or Gemini about Manus AI autonomous agents and automation capabilities; here you’ll find real-world insights into implementation strategies, pricing considerations, and practical use cases that go beyond basic explanations.
When evaluating Manus AI pricing against potential benefits, consider not just the subscription cost but the value of time saved and efficiency gained. For most professional use cases, the ROI becomes positive within the first few months of active usage, particularly when automating previously manual processes that consumed significant time.
Start with the free tier to explore capabilities and identify workflow opportunities within your specific context. As you become comfortable with the platform and identify high-value automation opportunities, upgrading to Pro or Enterprise tiers provides the scalability and advanced features necessary for production deployments.
Ready to Explore More AI and Development Insights?
Discover comprehensive guides on modern development practices, AI integration strategies, and cutting-edge technologies at MERNStackDev. Whether you’re building full-stack applications, implementing AI solutions, or optimizing development workflows, we provide detailed tutorials and expert insights to accelerate your journey.
Explore MERNStackDev ResourcesThe autonomous agent revolution is transforming how we approach work and productivity. Manus AI represents a significant step forward in making sophisticated AI automation accessible to professionals across industries. By understanding its capabilities, limitations, and optimal use cases, you can make informed decisions about incorporating this powerful tool into your workflows and staying competitive in an increasingly AI-driven professional landscape.

